Add Quick Links To Websites As Ribbon Bar Buttons
There are probably a lot of reference websites that you always go to during your day that you use in conjunction with Dynamics AX. Although it is not a big deal to open up your browser and type in the website address, you may want to make your life just a little bit easier and add the links to the pages directly within the Dynamics AX form that you are usually in when you need it. That way you are just a click away from the site rather than a couple of clicks and a lot of typing.
Although I wouldn’t suggest that you add Farm Town as a link no matter how many crops you still have to harvest…
How To Do It…
First, find the website that you want to open from the Dynamics AX ribbon bar.

Then find the form that you want to add a link to the website from.

Now we need to edit the form. A quick trick to find the form in AOT is to right-mouse-click on the form and select the Personalize option.

When the Personalization form is displayed, switch to the Information tab, and click on the Edit button to the right of the Form Name.

This will open up AOT and take you straight to the form that you need to modify.

Expand out the Design section and the ActionPane (a.k.a. the ribbon bar) and find the ribbon that you want to add the button to.

Right-mouse-click on the ActionPane, select the New Control sub-menu, and then select the ButtonGroup menu item.

This will add a new Button Group to the ribbon bar.

Hold down the ALT key and then use the Down Arrow key to move the button group to the bottom of the list.

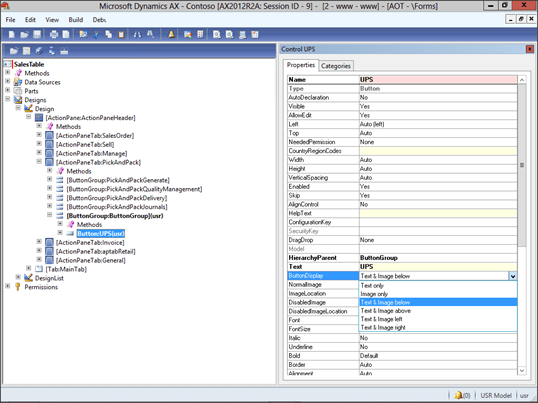
Now we need to tidy up the button group. Start off by giving it a better Name value within the Properties panel.

Then right-mouse-click on the Button Group and select the New Control sub menu, and then select the Button menu item to create the button.

Now you will have a new Button control.

Change the Name for the button in the properties panel.

Then change the Text that will show for the button.

Change the ButtonDisplay property to Text & Image Below.

Then click on the … button to the right of the NormalImage property and select an icon for the button.

Finally, we want a big image, so change the Big property to Yes.

Now expand the Button control, right-mouse-click on the Methods node, select the Override Method submenu, and then select the Clicked method so that we can tell it what to do when the button is clicked.

This will open up the method code editor.

Just add the following code to the beginning of the method:
Infolog.urllookup(http://yourwebsiteaddress);
After you have done that you can close the editor.

Now all that is left to do is to save the changes and close the form.

How It Works…
Now when you open up your form, there is an icon there for your website.

If you just click on it then Dynamics AX will open up your default browser and go straight to the site that your specified.

That is cool!
Reblogged this on A Tinkerers Notebook.