Attach OneDrive Documents To Business Process Models Within Lifecycle Services
Lifecycle Services is the backbone to your Dynamics AX implementation since it allows you to model all of your business processes, and also track any changes that you may be making as you are getting up and running. It also has an option to attach documents to your projects and business process models. But the documents are stored within Lifecycle Services as links, and not as uploaded documents – probably because Microsoft doesn’t want you filling up LCS with attachments. That’s not a problem though because if you use OneDrive as your document filing system, then you can easily link them into your LCS projects and everyone has access to them without a problem.
Gone are the days of transporting documents around in your head…
How To Do It…
First we need to create a shared URL that we will point to within Lifecycle Services. To do this, open up OneDrive right-mouse-click on the document that you want to share and select the Share menu item.

When the Sharing form is displayed, create a link (Read Only or Editable) and then note down the URL of the file.

Now open up Lifecycle Services. With the R3 release of Dynamics AX you can now do this directly from the help menu.

To attach a document to the project itself browse to your project and click on the Documents tile.

When the Documents List is displayed, click on the Add button in the footer of the site.

This will open up a Add Document panel.

Now you can give your document a name, paste in the URL for the OneDrive document, and then also select the Document Type.

Then you can save the document link to Lifecycle Services.

When you look at the Document List now you will see that the document is there for everyone to access.

If you click on the link then you will be taken from LCS to the document.

And now you can view the associated documentation J

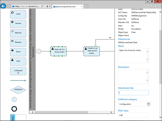
Additionally you can attach document links to steps within your business process models. To do this, open up your business process, select the step in the process that you want to attach documentation to and then click on the Edit button.

Within the properties pane you will see an option for the Attachment Link.

Just paste your URL into the Attachment Link field and save the step changes.

Now when you look at the properties pane, there is a link there that you can click that will take you straight to your OneDrive document.

How cool is that?